How To Create Reports For Slab Loads Ps 2022
There are generally 4 options to prepare and present slab loads through report & drawing formats.
Option 1: Design Report
The Slab Design Check Report will indicate the loadings of the slabs respectively. You may generate the Slab Design Report by clicking "Slab Analysis and Design" in the "Design" tab, then click "Design Report".

Slab loadings g and q will be shown in the table in the report.

Option 2: Display Slab Loadings on Plan View.
You may also display the slab loads on plan by going to "Visual Interrogation" > "Slab Plan Display" > "Display the Dead and Live Load Values".
You can then export this as a dwg drawing or a picture format by going to the file pull down menu > model/file export.
Option 3: Slab Table Report
The third option is to produce a slab table report by right clicking on the slabs icon in the "Structure Tree" > "Slab Table" > create a report.
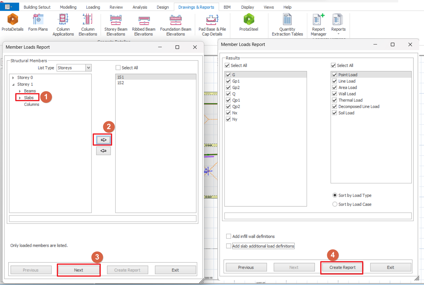
Option 4: Slab Member Loads Report
To generate loading assigned on slabs report, you can go to "Drawings & Reports" > "Reports" > "Member Loads", select slab and corresponding loading and generate the report.
